mobile Zeiterfassung

Menü:

Extras •  mobile Zeiterfassung

 

Die heutige Arbeitswelt setzt immer mehr auf mobile Kommunikation. Smartphones sind bereits zum ständigen Begleiter geworden. Was liegt da näher, als diese Kommunikationswege auch für die Zeiterfassung zu nutzen?.

 

isyTimes bietet ab der Version 2013 die Möglichkeit, die Arbeitszeiten unterwegs projektbezogen zu erfassen und auf dem zentralen Server zu speichern. Dazu dient eine App für Android und IOs (iPhone) oder eine spezielle Webseite (www.isycontrol.de/mobil). Es sind keine besonderen technischen Voraussetzungen oder Vorkenntnisse erforderlich. Ein mobiler Internetzugang reicht aus. Die App für Android oder IOs erhalten Sie über den üblichen Weg auf bei Google Play bzw. im Apple AppStore (Suche nach isyMobile).

 

Die mobil erfassten Zeiten werden zunächst in einer eigenen, über das Internet erreichbaren Datenbank abgelegt. Von dort werden Sie in regelmäßigen Abständen von isyControl abgeholt und in die lokale Datenbank integriert.

 

Um die mobile Zeiterfassung nutzen zu können, müssen Sie zunächst einen Firmenaccount erstelllen. Wählen Sie dazu Extras • mobile Zeiterfassung und klicken Sie auf Anmeldung zur mobilen Zeiterfassung. Sie erhalten dann ihre Zugangsdaten für den Hauptbenutzer per e-Mail. Um bei einer Netzwerkinstallation die automatische Überprüfung auf mobile Zeiteinträge zu aktivieren, müssen Sie die entsprechenden Einträge unter Extras • Optionen • mobile Zeiterfassung vornehmen.

 

Nachdem Sie sich eingeloggt haben, befinden Sie sich in der Zentrale der Verwaltung Ihrer mobilen Zeiterfassung. Hier bestimmen Sie, welche Projekte für die mobile Zeiterfassung zur Verfügung stehen und welche Benutzer sie nutzen dürfen. In Extras - Optionen - mobile Zeiterfassung kann auch festgelegt werden, dass die mobilen Projekte automatisch mit der lokalen Datenbank abgeglichen werden. Dabei werden Änderungen an Projekte, Teilleistungen und Vorgängen automatisch hochgeladen. Die Optionen der mobilen Zeiterfassung erreichen Sie auch über den Button clip0137 oben rechts.

 

 

Dies Fenster ist in fünf Tabseiten aufgeteilt: Projekte, Tätigkeiten, Benutzer, Zeitparameter und Zeiten.

 

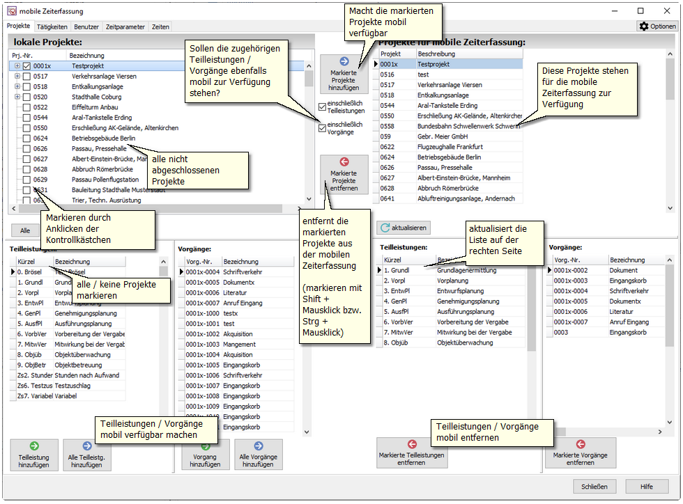
Projekte

Hier sehen Sie links Ihre lokalen Projekte mit den zugehörigen Teilleistungen und Vorgängen. Rechts sehen die die mobil zur Verfügung stehenden Projekte mit den den entsprechenden Teilleistungen und Vorgängen. Mit den Buttons können Sie die Daten von lokal nach mobil kopieren oder von der mobilen Seite löschen.

 

Klicken Sie auf ein lokales Projekt. Sie sehen dann die zugehörigen lokalen Teilleistungen und Vorgänge. Falls das Projekt auf der mobilen Seite vorhanden ist, wird es auch dort mit den zugehörigen Teilleistungen und Vorgängen aktiviert.

 

Mobil

 

Um mehrere Projekte oder Teilleistungen gleichzeitig zu entfernen, können Sie die gewünschten Projekte wie unter Windows üblich mit Shift + Mausklick bzw. Strg + Mausklick markieren.

 

Tätigkeiten

Auch die Tätigkeiten, die mobil zur Verfügung stehen sollen, können hier freigeschaltet werden.

 

Markieren Sie links die gewünschten Tätigkeiten (Shift + Mausklick bzw. Strg + Mausklick) und klicken Sie auf Markierte Tätigkeiten hinzufügen. Sie können auch alle Tätigkeiten hinzufügen oder Tätigkeiten von der mobilen Seite entfernen.

 

Benutzer

Hier können Sie die Mitarbeiter für die mobile Zeiterfassung freischalten. Die Bedienung erfolgt analog zur den Projekten. Da für jeden Benutzer ein Passwort erforderlich ist, gilt folgende Regel:

 

Wenn ein Passwort für die Anmeldung bei isyTimes vorhanden ist, wird dieses Passwort auch für die mobile Zeiterfassung übernommen. Wenn kein Passwort vorhanden ist, haben Sie beim Hinzufügen des Mitarbeiters die Möglichkeit ein Passwort anzugeben, dass dann nur für die mobile Zeiterfassung gilt.

 

Die Passwörter können nachträglich unter www.isycontrol.de/mobil geändert werden.

 

Ab der Version 2014.08 berücksichtigt die mobile Zeiterfassung auch eventuelle Schreibfilter in den Rechten der Mitarbeiter. Falls Sie solche Filter definiert haben um z.B. rückwirkende Zeiteinträge zu verhindern, müssen Sie einmalig auf "Alle Rechte aktualisieren" klicken. Damit werden die Rechte der vorhandenen mobilen Benutzer aktualisiert. Für neue mobile Benutzer geschieht dies automatisch.

 

Zeitparameter

Auf der linken Seite sehen Sie die Arbeitszeitparameter, die unter Datei - Stammdaten - Arbeitszeitparameter angelegt wurden, als Auflistung mit Name und Typ.

 

Sie können hier festlegen, welche dieser Parameter auch in der mobilen Zeiterfassung am Smartphone zur Verfügung stehen sollen. Die Bedienung erfolge analog den Tätigkeiten.

 

Zeiten

Die mobil erfassten Zeiten werden zunächst in einer eigenen, über das Internet erreichbaren Datenbank abgelegt. Von dort werden Sie in regelmäßigen Abständen von isyControl abgeholt und in die lokale Datenbank integriert. In dieser Liste sehen Sie alle momentan mobil erfassten Zeiten.

 

Mit vom Server löschen können bereits abgeholte Zeiten aus der mobilen Datenbank gelöscht werden. Diese Zeiten stehen dann aber auch nicht mehr zur Änderung von mobiler Seite aus zur Verfügung.