Menü:
|
Auswertungen • Berichte
|
Icon:
|

|
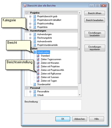
isyControl kann Ihre Daten und Auswertungen auf vielfältige Weise zu Papier bringen. Das Fenster Übersicht über alle Berichte stellt alle dazu notwendigen Werkzeuge zur Verfügung. Sie finden hier zwölf konfigurierbare vorgefertigte Berichte und die Möglichkeit, über allgemeine Berichte Ihre eigenen Ausdrucke zu generieren.

|
Jeder Bericht kann eine beliebige Anzahl von Einstellungen enthalten, in denen verschiedene Konfigurationen dieses Berichts zur späteren Wiederverwendung gespeichert sind. Sie sehen hier ein Fenster mit einem Überblick über alle vorhandenen Berichte einschließlich deren Einstellungen in einer übersichtlichen Baumstruktur. Dadurch kann direkt zu einer bestimmten Reporteinstellung gesprungen werden ohne zuerst den Einstellungsdialog aufzurufen und dort die Einstellung aus der Liste zu wählen.
|
Die oberste Ebene steht für die eigentlichen Berichte. In den Ebenen darunter sind die Einstellungen des jeweiligen Berichts zu sehen, die ihrerseits in Unterordnern organisiert sein können. Unter der Baumstruktur sehen Sie eine kurze Beschreibung der selektieren Einstellung (falls vorhanden)
Selektieren Sie einen Bericht oder eine Einstellung und wählen Sie mit den Buttons am rechten Rand eine Aktion:
| Bericht öffnen | Öffnet den Bericht mit der selektierten Einstellung bzw. mit Standardeinstellungen und zeigt sofort die Druckvorschau an. |
| Bericht bearbeiten | Zeigt den Bearbeitungsdialog des Berichtes mit der selektierten Einstellung bzw. mit Standardeinstellungen an und erlaubt dadurch Veränderungen an den Berichtseinstellungen. |
| Einstellungen importieren | Importiert eine Ini-Datei mit Berichtseinstellungen. Auf diese Weise kann z.B. ein vom Support zur Verfügung gestellter Bericht eingebunden werden. Die Aktion entspricht dem Befehl Importieren m Dialog Einstellungen bearbeiten (s.o.), mit dem Unterschied, dass hier automatisch erkannt wird, zu welchem Bericht die Einstellung gehört. |
Falls Sie Berichts-Favoriten definiert haben, finden Sie diese auf der Tab-Seite Favoriten. Auf der Tab-Seite Alle werden immer alle verfügbaren Berichte gelistet

Alternativ können die Berichte auch über die Symbolleiste aufgerufen werden:

Derzeit sind folgende Berichte verfügbar:
| Projektübersicht grob | Grobe Übersicht über den Projektstand |
| Projektübersicht detailliert | Detaillierte Übersicht über den Projektstand |
| Projektcontrolling | Projektstand mit Blick in die Zukunft |
| Projektliste | Übersicht über die Projekte |
| Aufwendungen | Verschiedene Auswertungen der Aufwendungen |
| Rechnungsliste | Übersicht über die Rechnungen |
| Aufwandswerte | Stunden / Messgröße (7. Kennzahl) |
| Projektstundenanteile | Projektstundenanteile von einzelnen Mitarbeiten in einem wählbaren Zeitraum |
| Arbeitszeiten | Liste der Arbeitszeiten der einzelnen Mitarbeiter |
| Stundenzettel | Stundenzettelansicht der Mitarbeiterzeiten |
| Personalliste | Übersicht über die Mitarbeiter |
| Urlaub | Übersicht über den genommenen und noch vorhandenen Urlaub |
| Überstunden | Übersicht über die Überstunden |
Falls Sie Berichts-Favoriten definiert haben, finden Sie diese im oberen Teil des Menüs:

|